Hierarchy¶
Overview¶
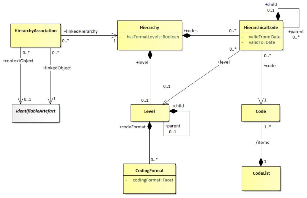
Hierarchies describe complex hierarchies of codes, potentially including codes from multiple different codelists.
The principal features of are:
- A child code can have more than one parent.
- There can be more than one code that has no parent (i.e. more than one “root node”).
- The levels in a hierarchy can be explicitly defined or they can be implicit: i.e. they exist only as parent/child relationships in the coding structure.
- Hierarchies may be associated to the structures they refer to, via the HierarchyAssociation.
Structure Properties¶
| Structure Type | Standard SDMX Structural Metadata Artefact |
| Maintainable | Yes |
| Identifiable | Yes |
| Item Scheme | Yes |
| SDMX Information Model Versions | 3.0 |
| URN - Codelist namespace | urn:sdmx:org.sdmx.infomodel.codelist.Hierarchy |
HierarchyAssociation¶
A HierarchyAssociation links an IdentifiableArtefact (+linkedObject), that needs a Hierarchy, with the latter (+linkedHierarchy). The association is performed in a certain context (+contextObject), e.g. a Dimension in the context of a Dataflow.

